Multicommands is a separated theme for mix of commands from various lessons. I am going to show you here some SQL variations.
quick repetition from last post. Let’s write several commands with Count:
select COUNT(*) as HowManyRows
from dbo.PRODUCTS
select COUNT(Sales_Price) as HowManyPrices from dbo.PRODUCTS
select COUNT(Distinct(Sales_Price)) as HowManyDifferentPrices from dbo.PRODUCTS
what’s the difference between all this 3 commands?
if we want to put more then one column for a command including functions, we should and the request with phrase “Group by”. An Examples:

I have already shown you select with words: Like, And, Or, Distinct and Desc, time for Between and In:
select * from dbo.ADDRESSES
where City in ('Gdańsk', 'Sopot')
order by Street
select * from dbo.ADDRESSES
where City not in ('Gdańsk', 'Sopot')
order by Street
select * from dbo.PRODUCTS
where Sales_Price between 14 and 25
order by Album
mix of functions
Example 1:
select COUNT(Product_ID) as IsthereAProduct from dbo.PRODUCTS
where Sales_price >= 2*(select AVG(Sales_price) from dbo.PRODUCTS)
Example 2
select Artist, Album, On_Stock,
(select AVG(On_stock) from dbo.PRODUCTS)
as MediumAmount,
On_Stock -(select AVG(On_stock) from dbo.PRODUCTS)
As Rest from dbo.PRODUCTS
or for Sales_Price column:
select Artist, Album, Sales_price,
(select AVG(Sales_price) from dbo.PRODUCTS)
as MediumPrice,
Sales_price -(select AVG(Sales_price) from dbo.PRODUCTS)
As Rest from dbo.PRODUCTS
Example 3
UNION
select ‘1.NameOfNewRow1’, COUNT(*) from dbo.Table1
UNION
select ‘2.NameOfNewRow2’, COUNT(*) from dbo.Table2
UNION
…….
select ‘n.NameOfNewRown’, COUNT(*) from dbo.Tablen
ORDER BY n

Example 4
Having:
select Artist, Album, On_Stock,
(select AVG(On_stock) from dbo.PRODUCTS)
as MediumAmount,
On_Stock -(select AVG(On_stock) from dbo.PRODUCTS)
As Rest from dbo.PRODUCTS
Group by Artist, Album, On_stock
Having AVG(On_stock) > 5
select Artist, Album, On_Stock,
(select AVG(On_stock) from dbo.PRODUCTS)
as MediumAmount,
On_Stock -(select AVG(On_stock) from dbo.PRODUCTS)
As Rest from dbo.PRODUCTS
Group by Artist, Album, On_stock
Having AVG(On_stock) < 5
what’s the difference in a result view?
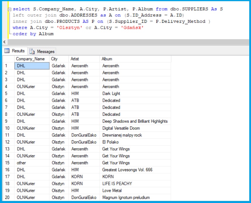
Example 5
Mix of Joins with where and order by clause
select S.Company_Name, A.City, P.Artist, P.Album
from dbo.SUPPLIERS As S
left outer join dbo.ADDRESSES as A on (S.ID_Address = A.ID)
inner join dbo.PRODUCTS AS P on
(S.Supplier_ID = P.Delivery_Method )
where A.City = 'Olsztyn' or A.City = 'Gdańsk'
order by Album
a result
