Save database as…
SQL
BACKUP DATABASE Forests
TO DISK = 'D:\MyBD\Forests.bak'
WITH DIFFERENTIAL;
MANUALLY
If we want to save whole database with all tables, inserts, relationships, etc. without loosing it because of its file extension we can create back up of our database.

Next dialog box shows us saving options, here we can choose file location, name of database and date after which database will be no longer available.


check if dbo back up was created properly

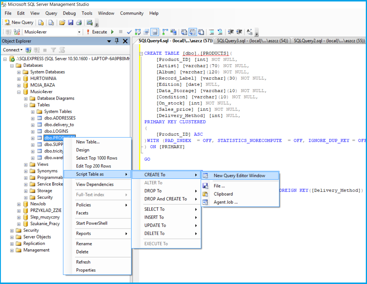
Script Database

Script Table
