With following short procedures you can easily get knowdledge how to open, close and delete obejcts form code side.
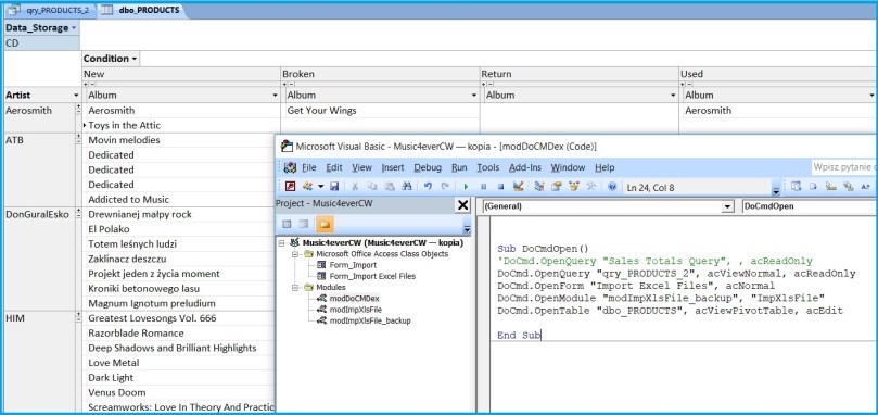
Let’s make a copy first

and then open it in different ways

As you can see for table I choosed pivot view.
Time to close our copies, delete them and quit whole application after.

for more DoCMD methods visit docs.microsoft.com.